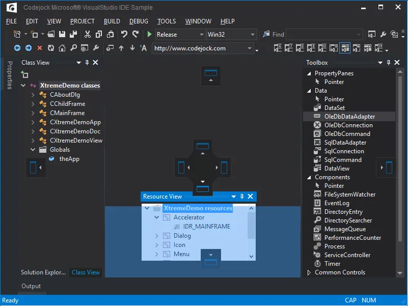
Codejock Software's Docking Pane gives you the flexibility of drag and drop positioning. You can easily drag and drop any docking pane or tab onto any dockable area such as your application workspace or another docking pane.
Docking Pane Supports Drag-n-Drop Pane Positioning
